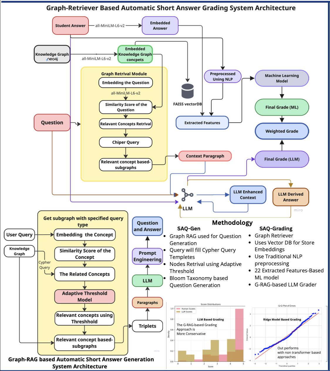
EGAS – Examiner Grading Aiding System
Level 4 research project for AI-assisted grading with graph-augmented retrieval workflows.
Portfolio
Selected independent and collaborative projects in LLM systems, software engineering, and applied AI.
Level 4 research project for AI-assisted grading with graph-augmented retrieval workflows.
AI-powered resume matching and recommendation platform developed as a joint project.
LLM chatbot focused on cricket law queries with reduced hallucination and better scope control.
Tool for code suggestions and cross-language refactoring support.
Level 3 collaborative project using microservice architecture for retail workflows.
Industry-based project enabling users to donate food and money through a unified platform.
Level 1 hardware project for gesture-driven control of a goods gripper system.
Record a voice note (max 15 seconds), convert to text, and send it.
Ready to record.
00:15 remaining
Send a direct message from your portfolio page.
Fill all fields and send your message.
Powered by Hatharck · 5 questions every 12 hrs · Max 25 words